“Carbon farming as a market – how should it be configured” - event summary - MTK en
News
“Carbon farming as a market – how should it be configured” - event summary
22.04.2022
“Carbon farming as a market – how should it be configured” online event (20 April 2022 10h – 11h) for MEPs and assistants in the agriculture and environment committees (AGRI and ENVI) hosted by MEPs Asger Christensen (Renew Europe Group, Denmark) and Nils Torvalds (Renew Europe Group, Finland) in collaboration with the farming organizations of Denmark (DAFC), Finland (MTK) and Germany (DBV), highlighted the need for a market-based approach to carbon farming. Experts from the farming organisations stressed the importance of opportunities of carbon farming to farmers and forest owners and how farmers want to take part in the transition, but also the responsibilities of the European Commission and the European Parliament when making regulations and establishing a greenwashing proof certification system.
In the opening statement of the event MEP Torvalds highlighted that everyone has to do their part when it comes to cutting CO2 emissions. It is important to adjust the activities and create tools that help us to achieve climate targets without risking biodiversity or public health. Increasing CO2-uptake is doable but not an easy task. That is why we need to listen to experts and support research projects. Torvalds also stressed that farmers’ life should not be made more complicated, but more developed, and he recalled that these considerations lay behind the amendment to the EU Climate Law, which he had tabled together with MEPs Christensen (Renew Europe – Denmark) and Liese (EPP – Germany), that had been adopted by a large bipartisan majority in Plenary in October 2020 and read: "The Commission should explore the feasibility of introducing carbon crediting schemes, including the certification of greenhouse gas removals through carbon sequestration in land use, soil and biomass in agriculture with a view to achieving the Union´s climate neutrality target, as well as the feasibility of developing of a separate carbon removals market for land-based greenhouse gas sequestration. Such a framework should be based on best available science and on a system of assessment and approval by the Commission, while ensuring no negative impacts on the environment, in particular biodiversity, on public health or on social or economic objectives. The Commission should present the results of this assessment by 30 June 2021."
Niels Peter Nørring, Climate Director at the Danish Agriculture and Food Council (DAFC) and Chairman of Copa-Cogeca Environment Working Party, stressed that the green transition is essential but also a huge possibility for farmers. Nørring underlined that developing a market-based approach to carbon farming is essential when it comes to delivering the green transition. A functioning market-based approach needs measurements, monitoring, reporting and verification tools at EU-level and it should be transparent and based on science to secure climate neutrality. A functioning market-based system can also reduce the risk of green washing, since buyers will demand solid credits. Carbon farming needs to be seen to be a business opportunity for farmers. Nørring encouraged the EP committees on agriculture and the environment (ENVI) and (AGRI) to secure a strong regulation on carbon farming.
Stefan Meitinger, Policy Advisor at DBV’s Brussels office, stressed in his speech that money outside of the Common Agricultural Policy (CAP) framework is needed for establishing the market-based approach to carbon farming. Farmers are willing to work and to be part of the solutions. But for this, new sources of revenue are critical. It is not fair to ask extra work from farmers and pretend to compensate them with existing and declining CAP subsidies. Moreover, the new approach to carbon farming – outside the CAP – should be simple, which required the involvement of experts in its design.
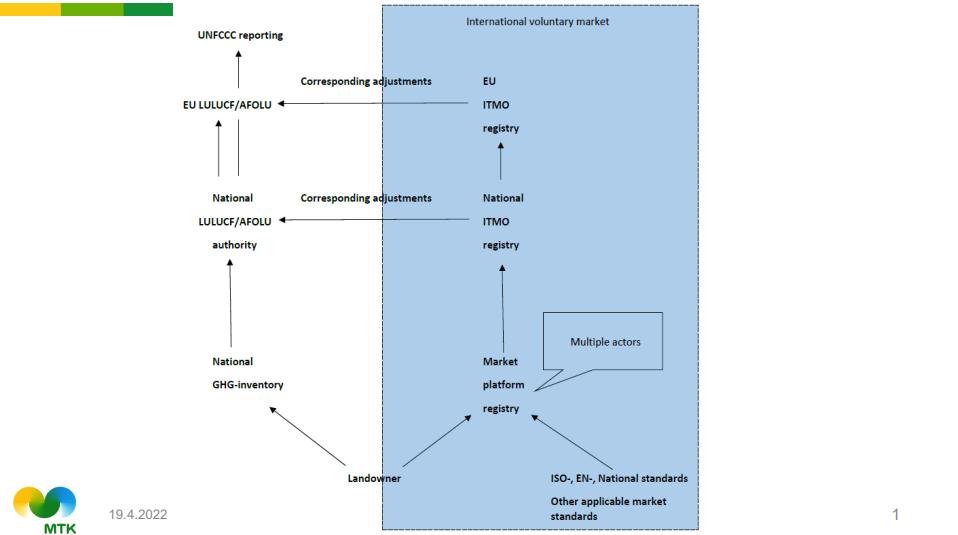
Anssi Kainulainen, energy and climate expert at MTK, spoke about an illustration of carbon market structures and regulations (see picture below). Kainulainen stressed that we are currently missing EU-level regulations and registries for carbon markets. There are already many competing standards and there are always buyers on the international carbon market, which EU farmers and foresters need access to, in order to generate new sources of income. An EU certification system is needed as any single Member State cannot create one on its own.

Anssi Kainulainen's illustration
In the subsequent discussion Kainulainen shared his message to the Commission: An EU level registry is needed, and we need to discuss what is the content of registers. For MEPs voting on the LULUCFreport, Kainulainen stated that they should consider if the amendments to help Member States to actually achieve their targets, or if it will be something that simply does not exist or is irrelevant to the overall architecture. Nørring reminded that we need some facilitating support schemes and rules since the market itself cannot deliver in the short term. He also highlighted the problem that at the moment, when the food industry is trying to undertake climate actions, they become subject to criticism and accusations of greenwashing instead of praise. All the experts agreed that with clear rules, the EU can avoid greenwashing and support actors to make changes.
In his concluding statement MEP Asger Christensen stressed the importance of creating a market-based carbon market and certification system. When creating the system, new technologies and data collected from all member states should be included. He also agreed with experts about the need of getting money outside of the CAP. Christensen concluded on the importance of developing a market-based approach to carbon farming and creating standard certifications.
Video recording: https://dreambroker.com/channel/k62n6dsl/pa8hx7ls
topics: forestry, eu, maatalous, metsä, bryssel, lulucf